2.7 KiB
2.7 KiB
Сканирование сетей. Лабораторная работа №1 (HW)
Ход работы
- Подготовим виртуальную машину с Linux Ubuntu 22.04
- Установим FTP-сервер командой
sudo apt install vsftpd
- В файл конфигурации
/etc/vsftpd.confзапишем следующие строки:
listen=YES
listen_ipv6=NO
anonymous_enable=NO
local_enable=YES
write_enable=YES
dirmessage_enable=YES
use_localtime=YES
xferlog_enable=YES
connect_from_port_20=YES
xferlog_std_format=YES
chroot_local_user=YES
secure_chroot_dir=/var/run/vsftpd/empty
pam_service_name=vsftpd
allow_writeable_chroot=YES
- Перезапустим службу
sudo systemctl restart vsftpd
- Создадим отдельного пользователя для дальнейшего подключения к FTP-серверу, последовательно выполняя следующие команды:
sudo useradd ftpuser
sudo mkhomedir_helper ftpuser
sudo passwd ftpuser
- В директории /home/ftpuser создадим файл.
- Запустим на сервере
tcpdumpс записью в файл
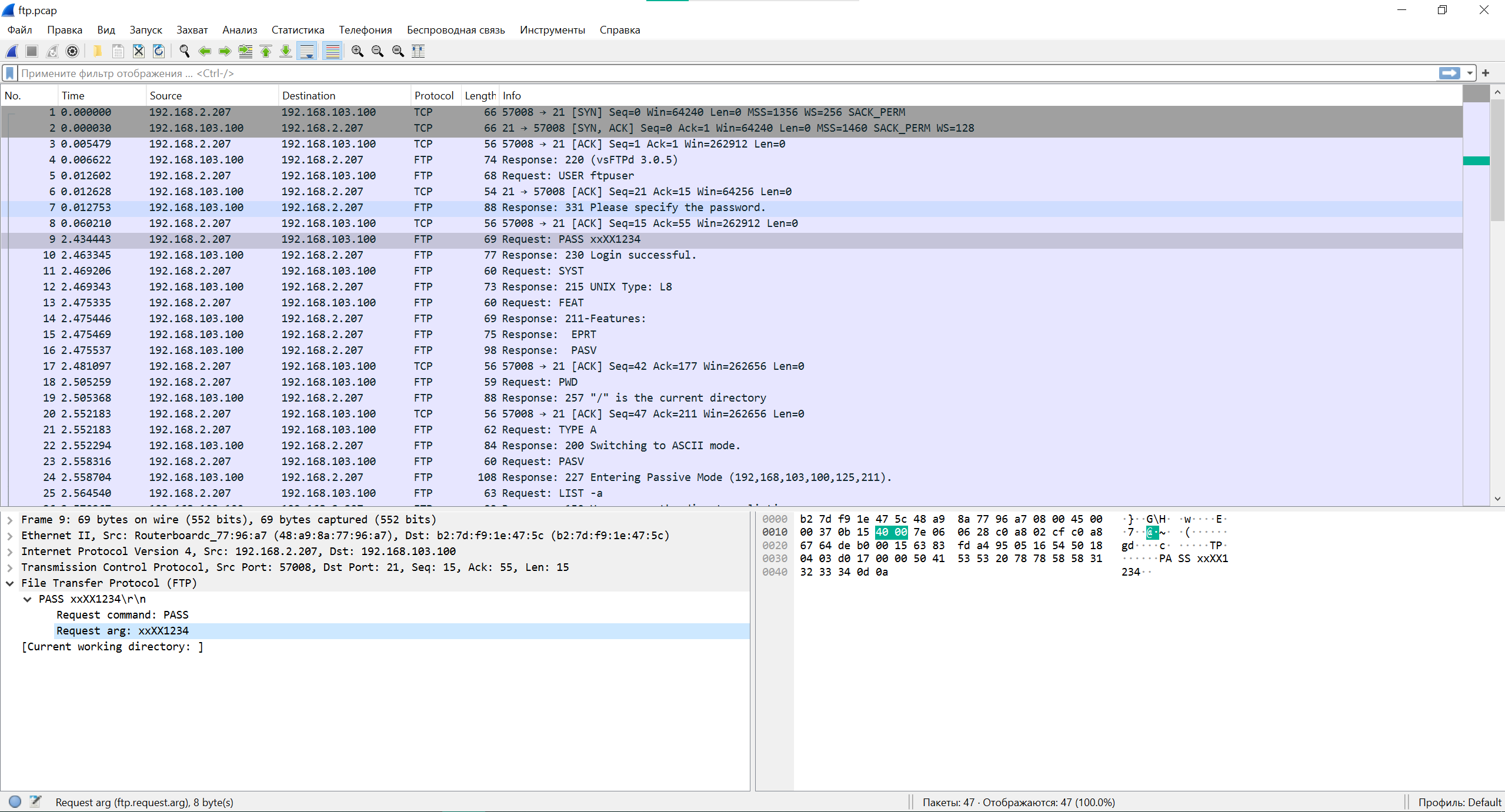
- Проанализируем полученный файл
ftp.pcapв Wireshark
Выводы
Проанализировав PCAP-файл мы можем увидеть, что протокол FTP по умолчанию не использует шифрование, а значит вся сессия, в том числе чувствительные данные (логин, пароль, листинг директории) могут быть извлечены при прослушивании сессии. Использовать FTP без шифрования за пределами доверенной сети крайне не рекомендуется, для этих целей лучше подойдут протоколы, обеспечивающие шифрование (FTPS, SCP, SFTP). При технической необходимости использовать FTP для передачи данных вне доверенной сети, необходимо как минимум использовать VPN для инкапсуляции открытого трафика в шифрованный.
Выполнил: Харитонов Марат Русланович, студенческий билет М235314.








