Files
sf/pentest/01-network/02-scanner/01-ftp/README.md
Marat Kharitonov 59f2b0567f 02-scan/01-ftp done
2024-03-09 15:43:59 -05:00

2.7 KiB
Raw Blame History

Сканирование сетей. Лабораторная работа №1 (HW)

Ход работы

  1. Подготовим виртуальную машину с Linux Ubuntu 22.04

alt text

  1. Установим FTP-сервер командой sudo apt install vsftpd

alt text

  1. В файл конфигурации /etc/vsftpd.conf запишем следующие строки:
listen=YES
listen_ipv6=NO
anonymous_enable=NO
local_enable=YES
write_enable=YES
dirmessage_enable=YES
use_localtime=YES
xferlog_enable=YES
connect_from_port_20=YES
xferlog_std_format=YES
chroot_local_user=YES
secure_chroot_dir=/var/run/vsftpd/empty
pam_service_name=vsftpd
allow_writeable_chroot=YES

alt text

  1. Перезапустим службу sudo systemctl restart vsftpd

alt text

  1. Создадим отдельного пользователя для дальнейшего подключения к FTP-серверу, последовательно выполняя следующие команды:
sudo useradd ftpuser
sudo mkhomedir_helper ftpuser
sudo passwd ftpuser

alt text

  1. В директории /home/ftpuser создадим файл.

alt text

  1. Запустим на сервере tcpdump с записью в файл

alt text

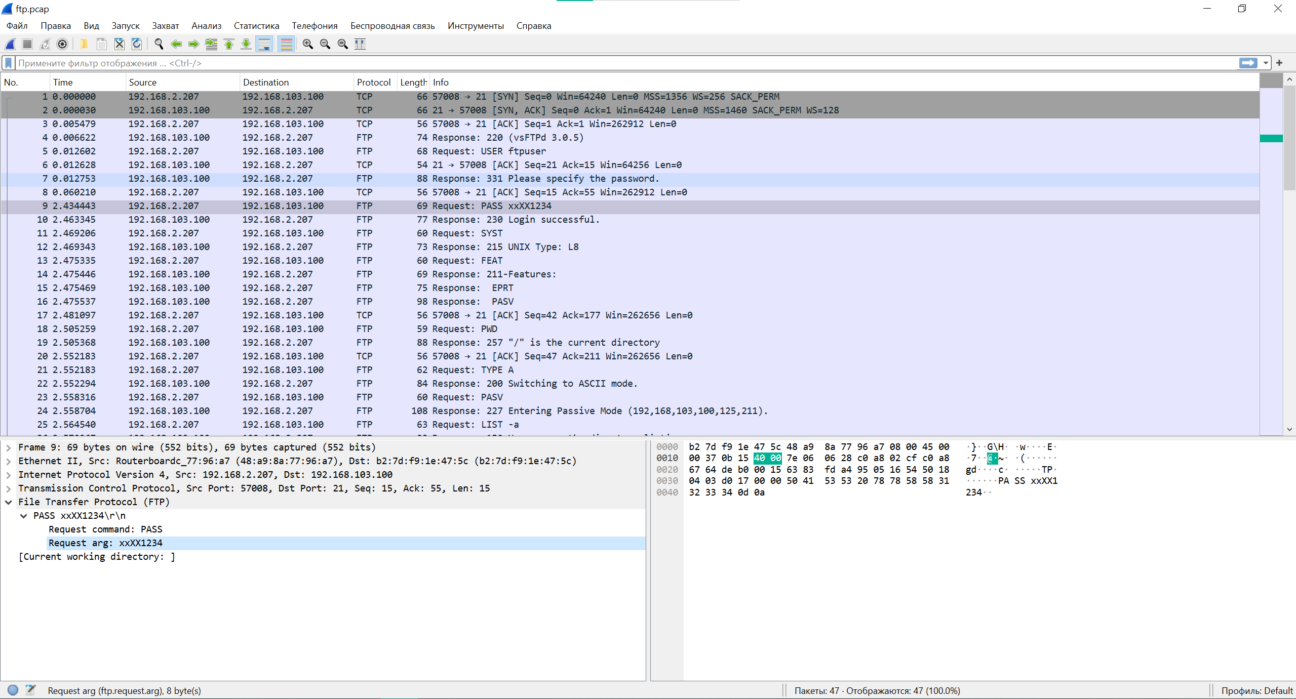
  1. Проанализируем полученный файл ftp.pcap в Wireshark

alt text

alt text

Выводы

Проанализировав PCAP-файл мы можем увидеть, что протокол FTP по умолчанию не использует шифрование, а значит вся сессия, в том числе чувствительные данные (логин, пароль, листинг директории) могут быть извлечены при прослушивании сессии. Использовать FTP без шифрования за пределами доверенной сети крайне не рекомендуется, для этих целей лучше подойдут протоколы, обеспечивающие шифрование (FTPS, SCP, SFTP). При технической необходимости использовать FTP для передачи данных вне доверенной сети, необходимо как минимум использовать VPN для инкапсуляции открытого трафика в шифрованный.

Выполнил: Харитонов Марат Русланович, студенческий билет М235314.